• Blog
    • Español
    • English
Contacto

De cero a publicado: crea y sube tu primera página web en un solo archivo

Marzo 15, 2026

Tutorial · Principiantes · ~8 min de lectura

Muchas personas creen que tener una página web requiere semanas de aprendizaje, software caro o contratar a alguien más. La realidad es más simple: con un solo archivo de texto y un par de servicios básicos, puedes tener tu sitio en línea hoy mismo.

En este post vas a aprender qué es ese archivo, dónde guardarlo para que el mundo lo vea, cómo darle una dirección propia y cómo subirlo sin complicaciones. Y si no sabes nada de código, también te mostramos cómo usar inteligencia artificial para generarlo por ti.

¿Para quién es este tutorial?

  • Quieres publicar tu primera página web desde cero
  • Tu sitio es simple: portafolio personal, página de negocio, presentación o carta de contacto
  • Puedes usar herramientas gratuitas o de bajo costo
  • No aplica para tiendas online, blogs con CMS, apps web o sitios con backend

Contenido

  1. El archivo: tu punto de partida
  2. Genera tu HTML con inteligencia artificial
  3. El hosting: dónde vive tu web
  4. El dominio: tu dirección en internet
  5. Subir tu archivo con FTP o cPanel
  6. Tu web está en vivo — ¿y ahora qué?

1. El archivo: tu punto de partida

Una página web en su forma más básica es un archivo de texto con extensión .html. Los navegadores saben leer ese formato y convertirlo en lo que ves en pantalla: textos, imágenes, botones y colores.

No necesitas instalar nada especial. Puedes crearlo con el bloc de notas de tu computadora. Su nombre debe ser index.html — ese nombre le dice al servidor cuál archivo mostrar cuando alguien visita tu sitio.

Esta es la estructura mínima de cualquier página web:

<!DOCTYPE html>
<html lang="es">
  <head>
    <meta charset="UTF-8">
    <meta name="viewport" content="width=device-width, initial-scale=1.0">
    <title>Mi primera página</title>
  </head>
  <body>
    <h1>Hola, soy [tu nombre]</h1>
    <p>Bienvenido a mi página web.</p>
  </body>
</html>

Puedes copiar ese bloque, pegarlo en el bloc de notas y guardarlo como index.html. Luego ábrelo en tu navegador arrastrándolo a la ventana — ya tienes tu primera página web funcionando en local.

2. Genera tu HTML con inteligencia artificial

Si no tienes experiencia con código, no tienes que escribir ese archivo a mano. Herramientas como Claude.ai o ChatGPT pueden generarlo por ti en segundos, de forma gratuita en su versión básica.

Solo tienes que describir lo que quieres y la IA produce el código listo para guardar. Prueba con este prompt:

Prompt — cópialo y pégalo en Claude.ai o ChatGPT

Crea una página web en un solo archivo HTML.
Es una página de presentación personal para [tu nombre].
Incluye: nombre, una descripción breve y links a redes sociales.
El diseño debe ser limpio y moderno.
No uses frameworks externos, todo debe estar en un solo archivo con el CSS incluido.

La IA te va a responder con el código completo del archivo. Copia todo el contenido, pégalo en el bloc de notas y guárdalo como index.html.

Qué revisar antes de publicar

  • Que no haya textos de ejemplo sin reemplazar, como "Lorem ipsum" o "[tu nombre]"
  • Que los links a redes sociales tengan tu URL real, no una de ejemplo
  • Que el archivo se vea bien al abrirlo en tu navegador antes de subirlo

Recuerda: este método funciona perfectamente para sitios simples. Si tu proyecto crece y necesitas más funcionalidad, será el momento de aprender HTML de manera más formal o usar un CMS.

3. El hosting: dónde vive tu web

Tienes el archivo listo. Ahora necesitas un lugar donde guardarlo para que cualquier persona en el mundo pueda verlo. Eso es el hosting: básicamente, una computadora conectada a internet las 24 horas que sirve tu archivo cuando alguien lo pide.

Opciones gratuitas para empezar

Si es tu primera vez, no necesitas pagar nada todavía:

  • GitHub Pages — ideal si ya usas o quieres aprender Git. Subes tu archivo a un repositorio y GitHub lo publica automáticamente.
  • Netlify — arrastra y suelta tu archivo desde el navegador y en segundos tienes la web en línea. Sin comandos, sin configuración.
  • Vercel — similar a Netlify, muy popular y con buena velocidad global.

Opciones de pago cuando crezcas

Cuando tu sitio tenga más visitas o necesite un dominio propio con correo incluido, las opciones más comunes son:

  • Hosting compartido — el más económico, ideal para sitios simples. Compartes recursos del servidor con otros usuarios. Opciones populares: Hostinger, SiteGround, Bluehost.
  • VPS — tienes tu propio entorno aislado. Más control y mejor rendimiento, pero requiere algo de conocimiento técnico para administrarlo.

Para este tutorial vamos a usar hosting compartido con acceso a cPanel, que es el escenario más común para quien empieza.

4. El dominio: tu dirección en internet

Si el hosting es la casa, el dominio es la dirección. Es lo que la gente escribe en el navegador para llegar a tu sitio: tunombre.com, minegocio.mx, etc.

Cómo elegir un buen dominio

  • Que sea corto y fácil de recordar
  • Sin guiones ni números si puedes evitarlo
  • Usa .com si es para audiencia global, o .mx si es para México
  • Que sea tu nombre o el nombre de tu negocio — simple y directo

Dónde comprarlo

Los registradores más usados son Namecheap, Hostinger y GoDaddy. Un dominio .com cuesta entre $180 y $250 MXN al año. Muchos proveedores de hosting lo incluyen gratis el primer año.

Cómo conectar el dominio al hosting

Una vez que tienes ambos, necesitas apuntar el dominio hacia tu servidor. Sí compras el hosting y ominio en el mismo provedor los DNS se registraran automaticamente. Esto se hace editando los nameservers (o DNS) en el panel de tu registrador. Tu proveedor de hosting te dará exactamente qué valores poner — generalmente algo como:

ns1.tuhostingproveedor.com
ns2.tuhostingproveedor.com

El cambio puede tardar entre unos minutos y 24 horas en propagarse. Es normal, no te preocupes si no funciona de inmediato.

5. Subir tu archivo con FTP o cPanel

Ya tienes el archivo, el hosting y el dominio conectado. Ahora toca subir el archivo al servidor. Hay dos formas de hacerlo:

Opción A — Desde el administrador de archivos en cPanel

cPanel es el panel de control que la mayoría de los hostings compartidos incluyen. Tiene una interfaz visual para manejar tus archivos sin instalar nada.

  1. Entra a tu cPanel — generalmente en tudominio.com/cpanel o desde el panel de tu hosting
  2. Busca la sección Archivos y haz clic en Administrador de archivos
  3. Navega a la carpeta public_html — ahí vive todo lo que el mundo puede ver
  4. Haz clic en Subir y selecciona tu index.html
  5. Espera a que termine la carga y visita tu dominio en el navegador

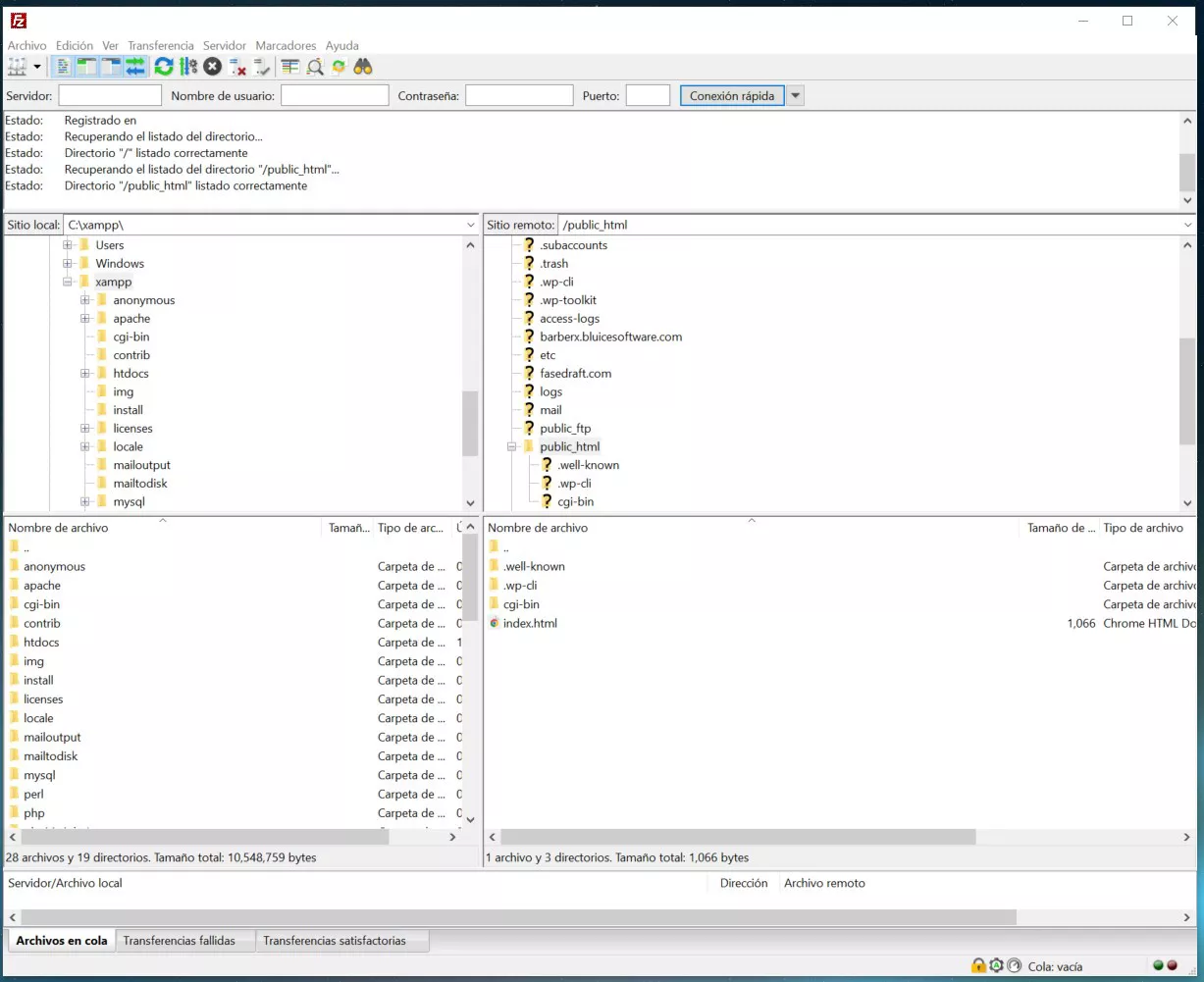
Opción B — Por FTP con FileZilla

FTP es un protocolo para transferir archivos entre tu computadora y el servidor. Es útil cuando tienes que subir muchos archivos a la vez o prefieres trabajar desde una aplicación de escritorio.

  1. Descarga e instala FileZilla — es gratuito
  2. En cPanel busca Cuentas FTP y crea o copia tus credenciales (host, usuario, contraseña, puerto)
  3. Abre FileZilla, ingresa las credenciales en la barra superior y haz clic en Conexión rápida
  4. En el panel derecho navega hasta public_html
  5. En el panel izquierdo localiza tu index.html y arrástralo al panel derecho

Cuando termine la transferencia, escribe tu dominio en el navegador. Si todo está bien, deberías ver tu página en línea.

6. Tu web está en vivo — ¿y ahora qué?

Felicidades, tienes tu primera página web publicada. Es un paso más importante de lo que parece: ya entendiste cómo funciona la cadena completa — archivo, servidor, dominio, transferencia. Todo lo demás que aprendas va a encajar sobre esa base.

Próximos pasos naturales

  • Mejora el diseño — agrega CSS más elaborado o aprende a usar un framework como Tailwind o Bootstrap
  • Agrega más páginas — crea un contacto.html, un sobre-mi.html y enlázalas desde tu index
  • Conecta un correo profesional — la mayoría de los hostings te permiten crear hola@tudominio.com desde cPanel
  • Aprende Git — para llevar un historial de cambios y poder hacer deploy automático desde GitHub Pages o Netlify
  • Considera un CMS — si el sitio crece y necesitas actualizarlo seguido, WordPress o un generador de sitios estáticos te va a facilitar la vida

Guarda este checklist

  • Archivo index.html creado (a mano o con IA)
  • Hosting contratado o gratuito configurado
  • Dominio registrado y apuntado al hosting
  • Archivo subido a public_html por cPanel o FTP
  • Sitio visible en el navegador con tu dominio

😎 0 🤯 0 👾 0 💾 0
// señal semanal
▶️ Video
W16

Inventar en el camino

Una charla sobre crear mientras se piensa.

TED
Ver video →
SΞQ:9A6F Cada frame es una decisión que alguien tomó.

Aprende, crea, juega… y si encuentras un easter egg, ¡shhh!

Enlaces
  • Términos y condiciones
  • Política de privacidad
© 2025